It is more faster and easier to pass the Microsoft AZ-400 exam by using Tested Microsoft Microsoft Azure DevOps Solutions (beta) questuins and answers. Immediate access to the Avant-garde AZ-400 Exam and find the same core area AZ-400 questions with professionally verified answers, then PASS your exam with a high score now.
Free demo questions for Microsoft AZ-400 Exam Dumps Below:
NEW QUESTION 1
You have an Azure DevOps project that contains a build pipeline. The build pipeline uses approximately 50 open source libraries.
You need to ensure that all the open source libraries comply with your company’s licensing standards.
Which service should you use?
Answer: C
Explanation:
Secure and Manage Open Source Software
Black Duck helps organizations identify and mitigate open source security, license compliance and code-quality risks across application and container portfolios. Black Duck Hub and its plugin for Team Foundation Server (TFS) allows you to automatically find and fix open source security vulnerabilities during the build process, so you can proactively manage risk. The integration allows you to receive alerts and fail builds when any Black Duck Hub policy violations are met.
Note: WhiteSource would also be a good answer, but it is not an option here. Reference:
https://marketplace.visualstudio.com/items?itemName=black-duck-software.hub-tfs
NEW QUESTION 2
You have Azure Pipelines and GitHub integrated as a source code repository. The build pipeline has continuous integration enabled.
You plan to trigger an automated build whenever code changes are committed to the repository.
You need to ensure that the system will wait until a build completes before queuing another build.
What should you implement?
Answer: B
Explanation:
Batching CI runs
If you have many team members uploading changes often, you may want to reduce the number of runs you start. If you set batch to true, when a pipeline is running, the system waits until the run is completed, then starts another run with all changes that have not yet been built.
Example:
# specific branch build with batching trigger:
batch: true branches: include:
- master
To clarify this example, let us say that a push A to master caused the above pipeline to run. While that pipeline is running, additional pushes B and C occur into the repository. These updates do not start new independent runs immediately. But after the first run is completed, all pushes until that point of time are batched together and a new run is started.
Reference:
https://docs.microsoft.com/en-us/azure/devops/pipelines/repos/github
NEW QUESTION 3
You need to make a custom package available to all the developers. The package must be managed centrally, and the latest version must be available for consumption in Visual Studio automatically.
Which three actions should you perform? Each correct answer presents part of the solution.
NOTE: Each correct selection is worth one point.
Answer: ABE
NEW QUESTION 4
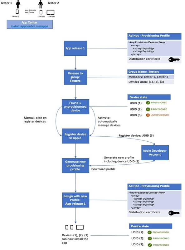
You have a private distribution group that contains provisioned and unprovisioned devices.
You need to distribute a new iOS application to the distribution group by using Microsoft Visual Studio App Center.
What should you do?
Answer: A
Explanation:
The following diagram displays the entire app re-signing flow in App Center.
Reference:
https://docs.microsoft.com/hu-hu/appcenter/distribution/auto-provisioning
NEW QUESTION 5
You need to configure Azure Pipelines to control App2 builds. Which authentication method should you use?
Answer: D
Explanation:
Scenario: Deploy App2 to an Azure virtual machine named VM1.
A personal access token (PAT) is used as an alternate password to authenticate into Azure DevOps.
Reference:
https://docs.microsoft.com/en-us/azure/devops/organizations/accounts/use-personal-access-tokens-to-authenticate
NEW QUESTION 6
DRAG DROP
You have a web app named App1 that is hosted on multiple servers. App1 uses Application Insights in Azure Monitor.
You need to compare the dairy CPU usage from the last week for all servers.
How should you complete the query? To answer, drag the appropriate values to the correct targets. Each value may be used once, more than once, or not at all. You may need to drag the split bar between panes or scroll to view content
NOTE: Each correct selection is worth one point.
Answer: A
NEW QUESTION 7
You have a project in Azure DevOps.
You plan to deploy a self-hosted agent by using an unattended configuration script. Which two values should you define in the configuration script? Each correct answer
presents part of the solution.
NOTE: Each correct selection is worth one point.
Answer: CE
Explanation:
Unattended config:
The agent can be set up from a script with no human intervention. You must pass -- unattended and the answers to all questions.
To configure an agent, it must know the URL to your organization or collection and credentials of someone authorized to set up agents. All other responses are optional. Reference:
https://docs.microsoft.com/en-us/azure/devops/pipelines/agents/v2-windows
NEW QUESTION 8
DRAG DROP
As part of your application build process, you need to deploy a group of resources to Azure by using an Azure Resource Manager template located on GitHub.
Which three action should you perform in sequence? To answer, move the appropriate actions from the list of actions to the answer area and arrange them in the correct order.
Answer: A
NEW QUESTION 9
Note: This question is part of a series of questions that present the same scenario. Each question in the series contains a unique solution that might meet the stated goals. Some question sets might have more than one correct solution, while others might not have a correct solution.
After you answer a question in this section, you will NOT be able to return to it. As a result, these questions will not appear in the review screen.
You have an approval process that contains a condition. The condition requires that releases be approved by a team leader before they are deployed.
You have a policy stating that approvals must occur within eight hours.
You discover that deployment fail if the approvals take longer than two hours.
You need to ensure that the deployments only fail if the approvals take longer than eight hours.
Solution: From Pre-deployment conditions, you modify the Time between re-evaluation of gates option.
Does this meet the goal?
Answer: B
Explanation:
References: https://docs.microsoft.com/en- us/azure/devops/pipelines/release/approvals/gates
NEW QUESTION 10
You need !0 the merge the POC branch into the default branch. The solution must meet the technical requirements. Which command should you run?
Answer: C
NEW QUESTION 11
HOTSPOT
How should you configure the filters for the Project5 trigger? To answer, select the appropriate option in the answer area.
NOTE: Each correct selection is worth one point.

Answer: A
NEW QUESTION 12
You have a GitHub repository that is integrated with Azure Boards Azure Boards has a work item that has the number 715.
You need to ensure that when you commit source code in GitHub, the work item is updated automatically. What should you include in the commit comments?
Answer: B
NEW QUESTION 13
You have a GitHub repository.
You create a new repository in Azure DevOps.
You need to recommend a procedure to clone the repository from GitHub to Azure DevOps.
What should you recommend?
Answer: C
NEW QUESTION 14
DRAG DROP
You have a project in Azure DevOps named Project1 that has a release pipeline in Azure Pipeline named ReleaseP1.
you need to ensure that when a new release is generated for ReleaseP1, a new release note document is created. The release notes must contain new features and bug fixes.
Which three actions should you perform in sequence? To answer, move the appropriate actions from the Most of actions to the answer area and arrange them r the correct order.
NOTE: More than one order of answer choices is correct You will receive credit for any of the correct orders you select

Answer: A
NEW QUESTION 15
SIMULATION
You need to create and configure an Azure Storage account named az400lod11566895stor in a resource group named RG1lod11566895 to store the boot diagnostics for a virtual machine named VM1.
To complete this task, sign in to the Microsoft Azure portal.

Answer: A
NEW QUESTION 16
......
Recommend!! Get the Full AZ-400 dumps in VCE and PDF From Downloadfreepdf.net, Welcome to Download: https://www.downloadfreepdf.net/AZ-400-pdf-download.html (New 509 Q&As Version)